oracle DB를 이용한 프로젝트를 만들려는 도중 생겨버린 ORA-12505 오류가 발생했다.


SqlDeveloper에 접속하면 연결되어 있는 데이터베이스 주소를 알 수 있다 이를 이용해 접속한다.


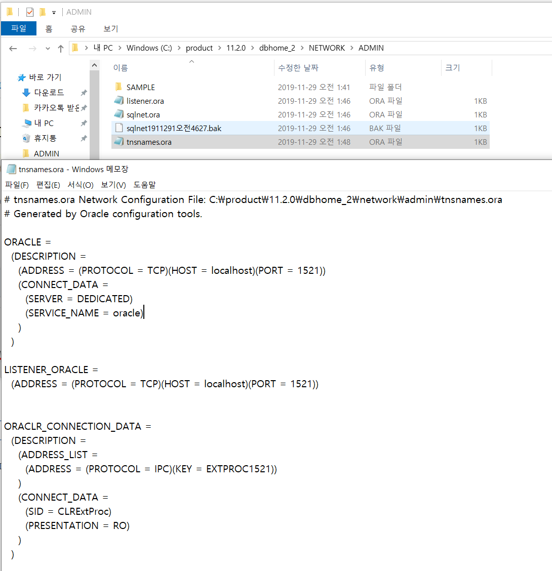
서비스 이름이 있길래 서비스 이름 대신 넣어봤다
설치도 항상 하던 대로만 했는데 뭔가 싶다...
서비스와 SID의 차이
http://blog.naver.com/hea1920/10105980947
오라클 SID, Service Name 차이 Oracle개념용어정리
오라클 SID, Service Name 차이 | Oracle개념용어정리 -------------------------------------------...
blog.naver.com
*요약
SID = DB 하나의 인스턴스
Service Name = 여러 개의 인스턴스를 모아 하나의 서버 혹은 시스템을 구성한 것
쉽게 예를 들어보자.
서버 한대에 인스턴스를 여러 개 생성하여 orcl1, orcl2로 각각 생성했다고 하자.
각각의 인스턴스는 orcl1, orcl2라는 SID를 갖게 된다.
해당 서버에서 두 개의 인스턴스를 묶어 사용할 경우, orcl이라는 Service Name을 가질 수 있다.
이외에도 서버 두대에 설치하여 각각 미러링 처리하여 동일한 서버인 것처럼 활용할 경우
각각의 서버는 서로 다른 SID를 갖게 되지만 Service Name을 동일하게 하여 같은 서버처럼 활용할 수 있다
마지막으로 코드 url 적용 시 차이점
변경 전

오류

변경 후

해결방안
SID -> ServiceName 으로 변경하면 된다.
나에게 도움이 된 블로그 글
ORA-12505, TNS:listener does not currently know of SID given in connect descriptor
:PopupPrintView(1298509,2793450,46820153)" target=_blank> :CopyDetailUrl('http://tong.nate.com...
blog.naver.com